Cadena 1.x
Old Content, Please visit the
new site
Overview
About Cadena
People
Funding
Related projects
Documentation
Tutorials
Scenario Files
CPS Files
Using CIAO
Screen Shots
Case Studies
Example Repository
Licenses
Collaborations
Papers
Presentations
KSU CCM Workshop
Support
Policy
Forums
Bugs
Feature Requests
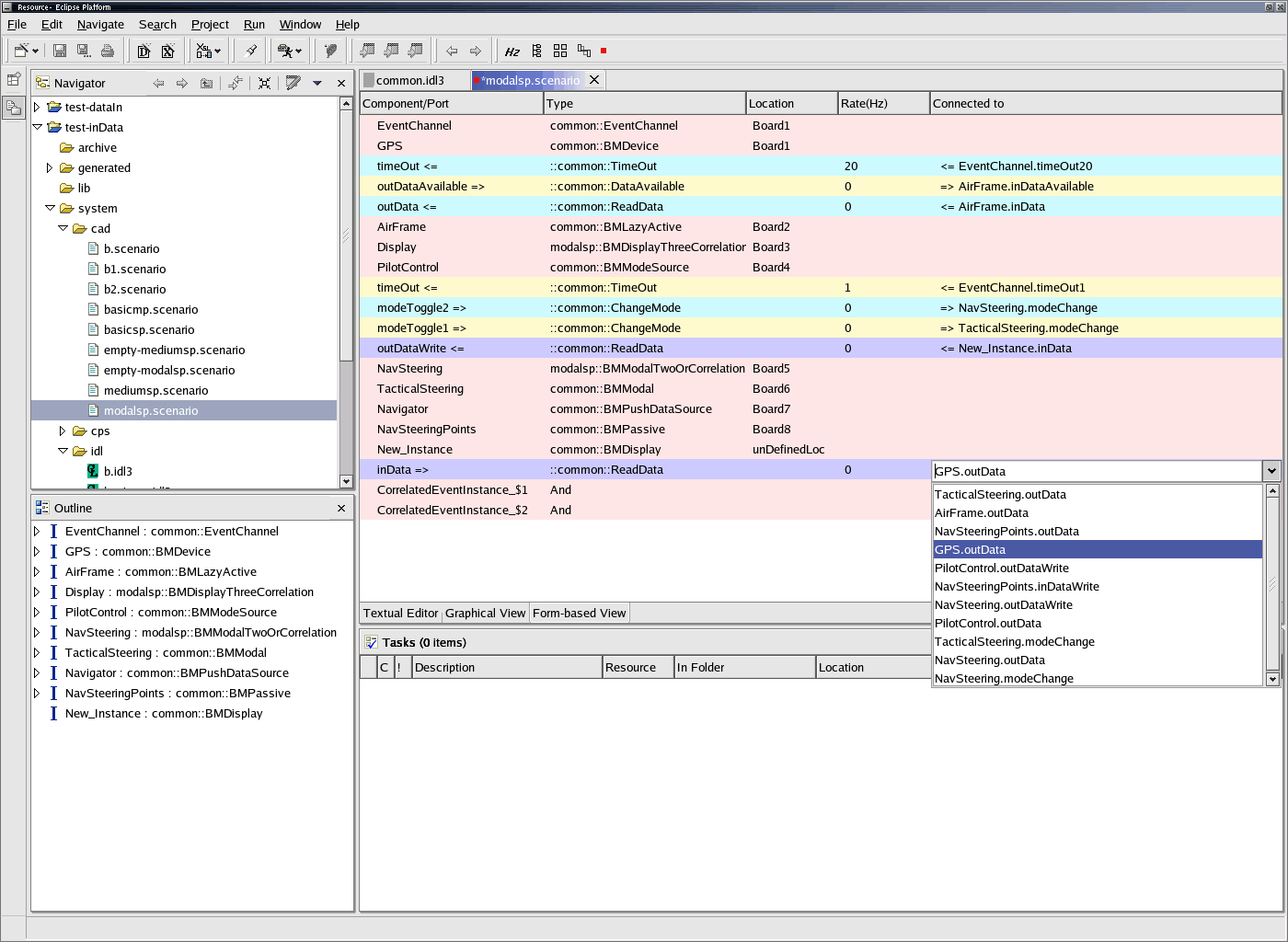
Screen Shots
IDL3 Editor View
Form View
Graphical View
Analysis from the Graphical View
LazyActive Component in IDL Editor
Changing Modes from the Graphical View
Editing from the Form-based View