About Cadena
The use of component models such as Enterprise Java Beans and the CORBA Component Model (CCM) in application development is expanding rapidly. Even in real-time safety/mission-critical domains, component-based development is beginning to take hold as a mechanism for incorporating non-functional aspects such as real-time, quality-of-service, and distribution.
To form an effective basis for the development of such systems, we are building Cadena -- an integrated environment for building and modeling CCM systems. Cadena provides the following capabilities:
- A collection of light-weight specification forms that can be attached to IDL to specify mode variable domains, intra-component dependencies, and component state-transition semantics. These forms have a natural refinement order so that useful feedback can be obtained with little annotation effort, and increasing the precision of annotation yields more precise analysis. In addition, Cadena specifications allow developers to specify the same information in different ways, achieving a form of checkable redundancy that is useful for exposing design flaws.
- Dependency analysis capabilities allow tracing inter/intra-component event and data dependencies, as well as algorithms for synthesizing dependency-based real-time and distribution aspect information.
- A novel model-checking infrastructure dedicated to event-based inter-component communication via real-time middleware enables system design models (derived from CCM IDL, component-assembly descriptions and annotations) to be model-checked for global system properties.
- Java component stub and skeleton code generated using the OpenCCM CCM IDL to Java compiler.
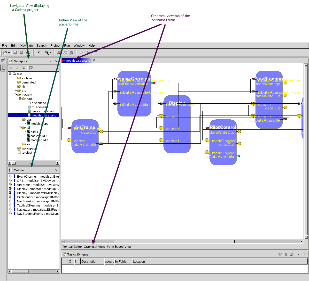
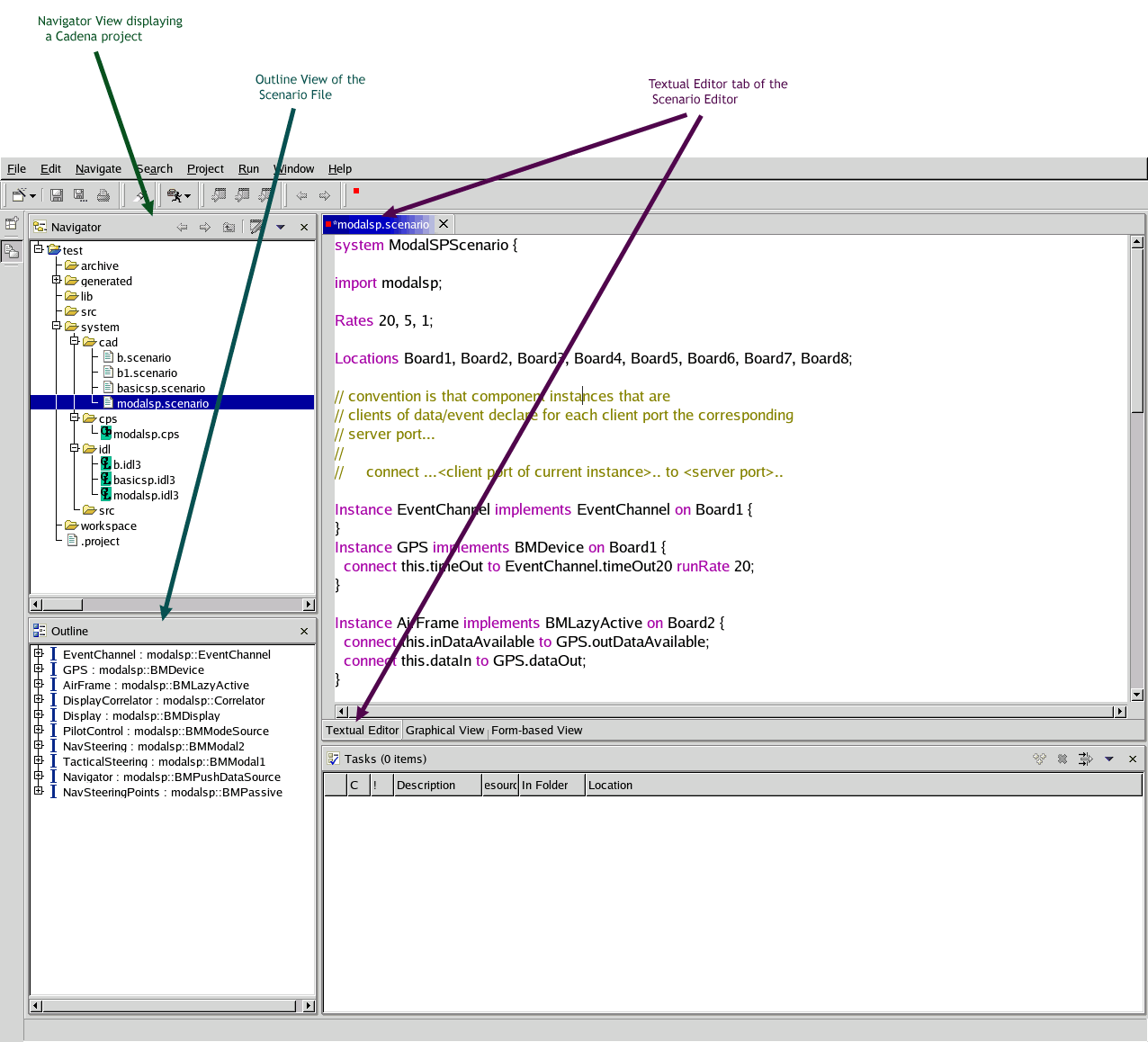
- A component assembly framework supporting a variety of visualization and programming tools for developing component connections.
- A CCM deployment facility dedicated to the Boeing Bold Stroke architecture (static component connections with a real-time event-channel) that allows deployment code to be automatically generated.
- The Cadena tools are implemented as plug-ins to IBM's Eclipse IDE. This provides an end-to-end integrated development environment for CCM-based Java systems moving from editing of component definitions and connections information to editing and debugging of auto-generated code templates.
Several of these facilities are targeted directly to the avionics domain, but we believe that Cadena is useful in many respects for CCM development in general. Although Cadena currently emphasizes Java in its back-end facilities, since CCM is language-neutral, Cadena's front-end design capabilities are not Java dependent.
The primary motivation for our work is to build a system that is robust enough for development of real systems with the goal of assessing the effectiveness of applying static analysis, model-checking, and other light-weight formal methods to CCM-based systems.
|
|
|


